Audio, Video & Electronics Post questions, reviews, and other general info about the G's Nav, sound system, or satellite radio

2005 G35 coupe stereo wiring help needed

Thread Tools
 
Search this Thread
 
Rate Thread
 
Old Aug 10, 2025 | 12:16 PM
  #1  
jkerr7840's Avatar
Thread Starter
|
Registered User
Joined: Aug 2025
Posts: 1
Likes: 0
2005 G35 coupe stereo wiring help needed

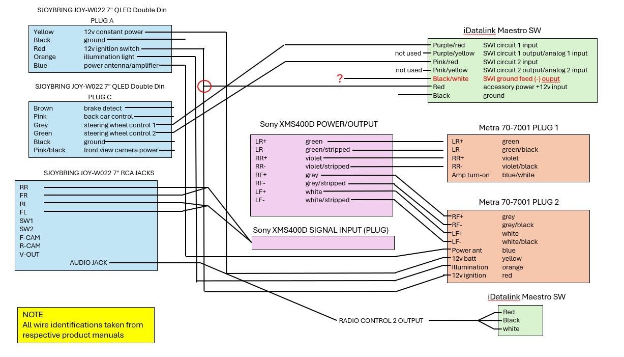
My son purchased a 2005 G35 coupe last year, and for as his birthday gift I plan on installing a new stereo for him, but I'm having trouble figuring out the wiring, specifically where I need to attach the Maestro black/white wire.
The instructions provided by Maestro instructs me to connect to A11, a yellow wire, but since I'm using Metra adaptors
I'm not sure this applies.
I've attached a rough schematic of the wiring. Any help pointing out mistakes is be fantastic.

Thanks in advance,
James

I've purchased the following for the install
SJOYBRING JOY-W022 7" QLED Double Din
Infinity Reference REF607FSL (x4)
Sony XMS400D amp

iDatalink Maestro SW
Metra Electronics 95-7605 Turbo2 Double-DIN Dash Kit
Metra 70-7001


​​​​​​​
American International NSB710 Speaker Mounting Brackets


 
Reply
Related Topics
Thread
Thread Starter
Forum
Replies
Last Post
seekfind2
General Tech Questions
2
Apr 26, 2022 12:22 PM
Luvans Delien
Audio, Video & Electronics
5
Mar 17, 2017 04:32 AM
NJHG35
Audio, Video & Electronics
2
Dec 27, 2013 10:17 AM
CrownG35
Audio, Video & Electronics
1
Apr 27, 2012 06:50 PM
JTG35
Audio, Video & Electronics
12
May 5, 2009 01:35 PM



You have already rated this thread Rating: Thread Rating: 0 votes,  average.


All times are GMT -4. The time now is 10:37 PM.